Октябрь 2024 г. olegvsk@outlook.com

SQL Utils

Скачать (x64) (обновлено 25.01.2022)

SQL клиент. Работает через ADO, что позволяет обращаться к любому источнику данных, но загрузка метаданных (процедуры, функции, таблицы, представления) возможна только для MS SQL сервера через MSOLEDBSQL, SQLOLEDB, SQLNCLI*. MSDASQL (OLEDB for ODBC) не поддерживается, т. к. ODBC некорректно работает с типом nvarchar(max).

su1.png

Программа написана по опыту работы автора с крупными корпоративными базами данных со сложной структурой метаданных (десятки тысяч таблиц и процедур). Необходимость часто и много писать однотипные запросы, просматривать стеки на десяток процедур, оперативно вносить изменения в код и данные, отслеживать изменения в ходе регламентных процедур (и действий коллег), быстро получать результаты в удобочитаемом виде, - всё это делает крупные профессиональные пакеты, вроде SSMS, не слишком удобными и слишком неповоротливыми, хотя и обладающими полной функциональностью.

su2.png

Основные особенности программы:

  • Построение списка процедур и функций в виде дерева вызовов
  • Загрузка метаданных в оперативную память для ускорения работы
  • Поиск в описании объектов по подстроке или с помощью регулярных выражений
  • Возможность из контекстного меню редактора получить описание объекта (sp_help)
  • Быстрый доступ к сохранённым шаблонам кода
  • В списке объектов можно ставить закладки (отмечать объекты)
  • Результирующие таблицы можно сортировать и фильтровать
  • Запрос может быть выполнен как LiveQuery
  • Выгрузка результатов запроса в Excel
  • Просмотр списка таблиц с их содержимым
  • Возможность сохранить список объектов с их описанем в файл или загрузить из него
  • Многооконный интерфейс

Просмотр результата запроса:

su3.png

Выбор шаблона (красным цветом выделены шаблоны-файлы):

su4.png

Выбор таблицы в редакторе:

su8.png

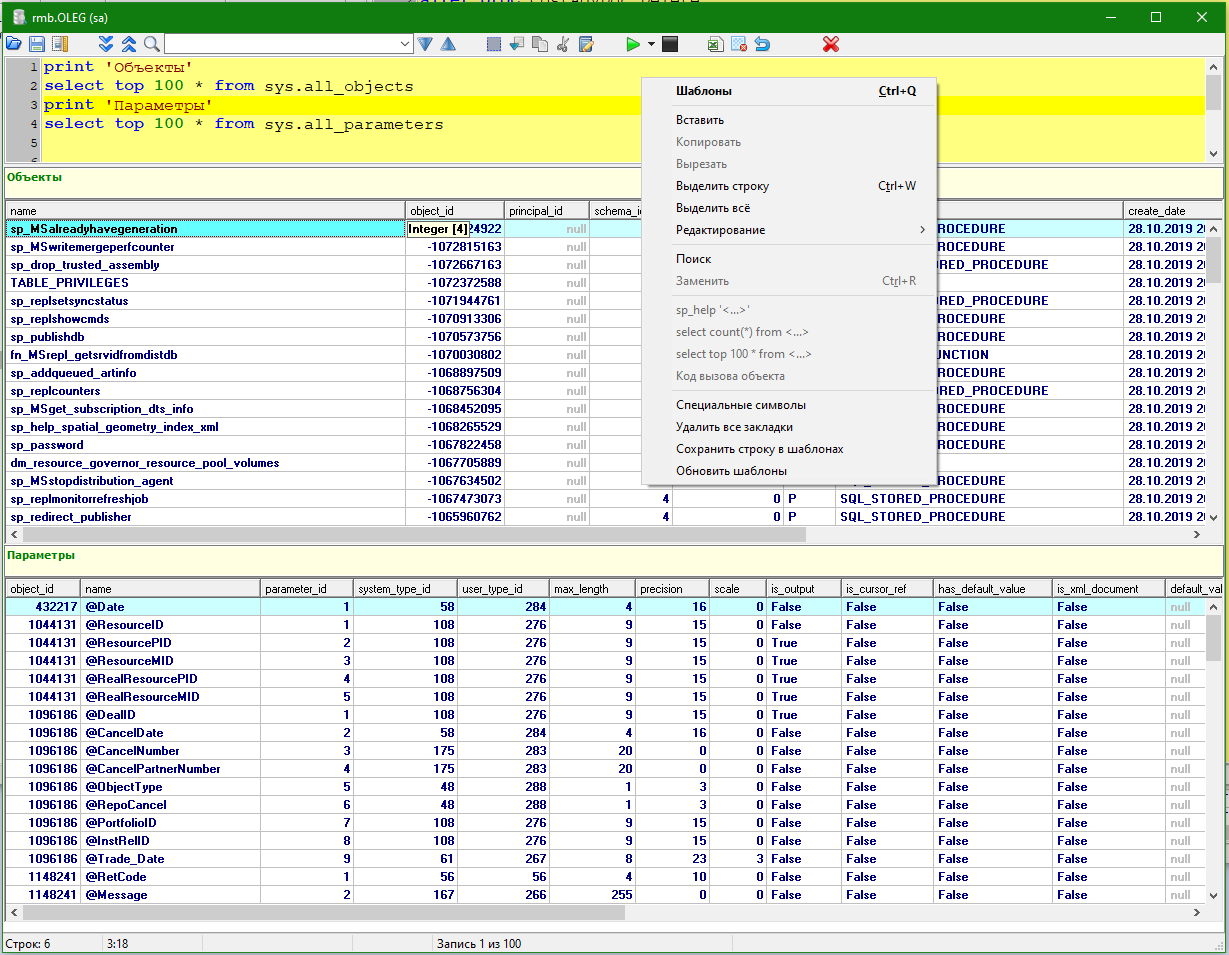
Вызов процедуры sp_help для выделенного в редакторе имени:

su5.png

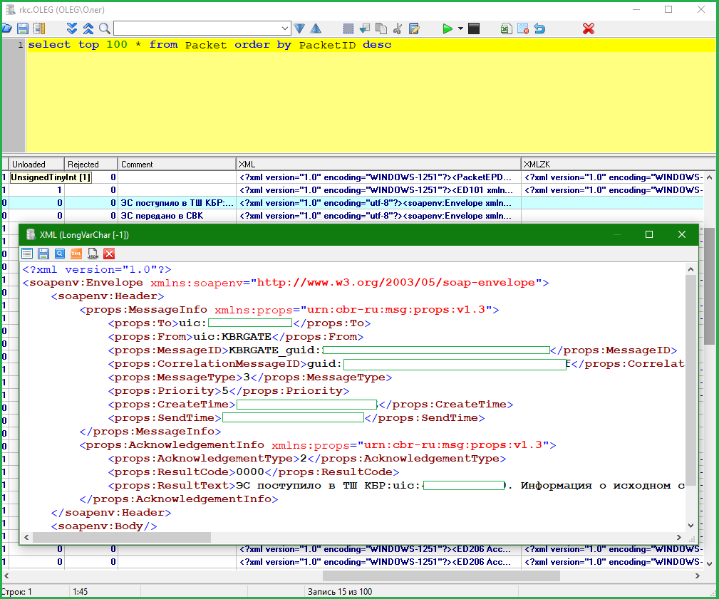
Возможен просмотр содержимого поля в отдельном окне и представление его в отформатированном виде (поддерживается формат JSON и XML):

su6.png

Список таблиц и представлений:

su7.png

LiveQuery (запрос, позволяющий редактировать данные прямо в результирующем наборе):

su9.png

Запрос к произвольному источнику данных через ADO:

su10.png